视频号小店企业和个体工商户的开店指引:包括视频号小店简介、视频号小店开店流程以及材料准备。帮助你快速开通属于你的视频号小店!快来看看吧~
一、视频号小店简介
- 视频号小店是微信视频号团队为商家提供商品信息展示、商品交易等产品能力的技术服务,全方位支持商家在视频号场景内开店经营。
- 视频号小店费用:橱窗保证金+类目保证金+视频号小店技术服务费(订单实付金额的1%-5%)
- 快速开通、类目报白等问题,可联系咨询
二、开店流程概述
- 「视频号小店开店」—「选择企业/个体工商户类型」 —「完成开张任务」—「开店成功」
三、开店前材料准备
3.1 经营信息
- 营业执照、经营者/法定代表人身份证信息
3.2 类目申请
- 类目申请详情可查看:视频号小店开放类目与资质要求
四、方法一:电脑端 – 视频号小店开店流程指南
4.1 视频号小店在哪里开店?
4.1.2 视频号小店开店入口
- 「电脑浏览器打开视频号小店官网https://channels.weixin.qq.com/shop 」> 「打开微信」> 「扫描二维码」> 「申请开店」

4.2 开张任务
4.2.1 填写开店信息
步骤1:进入填写信息界面
- 扫码登录后,需要完成开店任务,开启视频号小店。
- 按「填写」,进入开店信息填写界面

步骤2:填写主体类型和信息
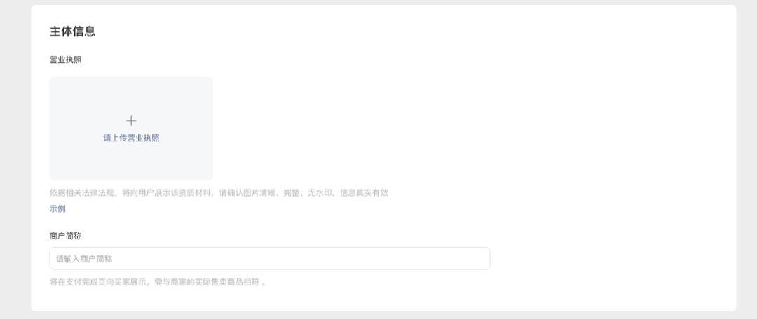
- 「主体类型」选择个体工商户或企业入驻的方式。

- 「主体信息」填写营业执照等详细入驻信息。

步骤3:填写经营者/法人身份证信息
- 上传经营者或法定代表人身份证正反面
- 如经营者为外籍或中国港澳台人员,也可上传对应证件进行验证。

步骤4:结算账户信息
- 选择经营者个人银行卡时,开户名称必须与身份证姓名一致。
- 选择对公账户时,开户名称必须与营业执照上的“商户名称”一致。

步骤5:超级管理员信息
- 开通视频号小店需要绑定超级管理员,超级管理员需要在开户后进行签约,并可接受日常重要管理信息和进行资金操作。在绑定超级管理员时,需要提交其身份证、手机和邮箱信息。超级管理员暂不支持修改,请确认好人员选择。
- 超级管理员的手机号码用于接收微信支付的重要管理信息及日常操作验证码,邮箱用于接收微信支付的开户邮件及日常业务通知。
- 经营者/法人无需填写业务授权函,如经办人,需要下载模板 按要求上传授权函

步骤6:视频号小店信息
- 点击店铺头像进行上传头像。
- 店铺名称需要遵循视频号小店命名规则 ,如有品牌资质和肖像及名称使用授权相关请按要求填写。


步骤7:其他资料
- 如有特殊行业资质可以进行补充填写。

步骤8:提交审核
- 开店信息完成后,完成下一步账户验证后,平台将在7-15个工作日内完成审核。

4.2.2 验证账户
- 点击「去验证」,进入验证账户界面。
- 验证的方式是公司法人微信扫码验证或者公司公户汇款两种方式,请选择其中一种方式进行验证账户。

4.2.3 签约开张
- 验证账户完成后,点击「去签约」,进入签约开张界面。
- 使用超级管理员微信进行扫码签约。
- 签署协议后,超级管理员的微信会收到「已开张成功」的服务通知。
- 后台显示「开张成功」,点击「发布商品」即可添加商品开始卖货啦!

五、方法二:手机端 – 视频号小店开店教程
5.1 在哪里开店?
5.1.1 开店入口
● 「视频号入口」> 「右上角个人主页」> 「创作者中心」> 「带货中心」> 「视频号小店入口」> 「开店」

5.2 开张任务
5.2.1 填写开店信息
步骤1:进入填写信息界面
- 登录界面后,需要完成开店任务,开启视频号小店。
- 按「去填写」,进入开店信息填写界面

步骤2:填写主体类型和信息
- 「主体类型」选择个体工商户或企业入驻的方式。
- 「主体信息」填写营业执照等详细入驻信息。
- 如有特殊行业资质可以进行补充填写。

步骤3:结算账户信息
- 选择经营者个人银行卡时,开户名称必须与身份证姓名一致。
- 选择对公账户时,开户名称必须与营业执照上的“商户名称”一致。

步骤4:填写经营者/法人身份证信息
- 上传经营者或法定代表人身份证正反面
- 如经营者为外籍或中国港澳台人员,也可上传对应证件进行验证。

步骤5:小店信息
- 点击店铺头像进行上传头像。
- 店铺名称需要遵循视频号小店命名规则 ,如有品牌资质和肖像及名称使用授权相关请按要求填写。

步骤6:超级管理员信息
- 开通视频号小店需要绑定超级管理员,超级管理员需要在开户后进行签约,并可接受日常重要管理信息和进行资金操作。在绑定超级管理员时,需要提交其身份证、手机和邮箱信息。 超级管理员暂不支持修改,请确认好人员选择。
- 超级管理员的手机号码用于接收微信支付的重要管理信息及日常操作验证码,邮箱用于接收微信支付的开户邮件及日常业务通知。
- 经营者/法人无需填写业务授权函,如经办人,需要下载业务授权函 ,按要求上传授权函。
注:超管类型是二选一,如经营者/法人请点击选择。

步骤7:提交审核
- 开店信息完成后,完成下一步账户验证 后, 平台将在7-15个工作日内完成审核。

5.2.2 验证账户
- 点击「去验证」,进入验证账户界面。
- 验证的方式是公司法人微信扫码验证或者公司公户汇款两种方式,请选择其中一种方式进行验证账户。

5.2.3 签约开张
- 验证账户完成后,点击「去签约」,进入签约开张界面。
- 使用超级管理员微信进行扫码签约。
- 签署协议后,超级管理员的微信会收到「已开张成功」的服务通知。
- 后台显示「开张成功」,点击「发布商品」即可添加商品开始卖货啦!
免责声明:本文内容,图片来源于互联网及文摘转载整编而成,不代表本站观点,不承担相关法律责任。其著作权归其原作者所有。如发现本站有侵权/违法违规的内容,侵犯到您的权益,请联系站长,一经查实,本站将立刻处理。
